— Minimizes Cyber Risk by Permitting Access Only to Necessary Resources from Authenticated Devices; Available Without Complex Configuration or Infrastructure Buildout
HENNGE K.K. (Headquarters: Shibuya-ku, Tokyo; Representative Director and CEO: Kazuhiro Ogura) is pleased to announce the upcoming launch of “HENNGE Mesh Network” within its “HENNGE One” cloud security service. Scheduled for release in October 2026 or later, the new service is designed to fundamentally eliminate traditional VPN vulnerabilities. By leveraging proprietary Peer-to-Peer (P2P) communication technology, the system secures devices such as PCs by shielding them from internet-based threats while ensuring seamless access to critical resources. The new functionality will be integrated as a feature of the HENNGE One identity management service.

Traditional perimeter defense models are increasingly vulnerable as cyberattacks targeting VPN vulnerabilities surge. Once internal networks are breached, attackers gain access to critical resources, often resulting in significant incidents such as ransomware demands and large-scale data theft. These evolving threats have placed an unprecedented operational burden on IT security departments and financial costs on companies.
In response, HENNGE has partnered with Runetale Inc. to launch HENNGE Mesh Network, leveraging Runetale’s advanced technology. The new service shifts the focus from location-based security, where users are, to a Zero Trust approach centered on identity, who you are. By creating a secure mesh environment, it ensures that only authenticated devices can access specific resources, all without requiring complex infrastructure or expensive system integrations.
Transitioning from Legacy VPNs: Three Core Pillars for Practical Zero Trust
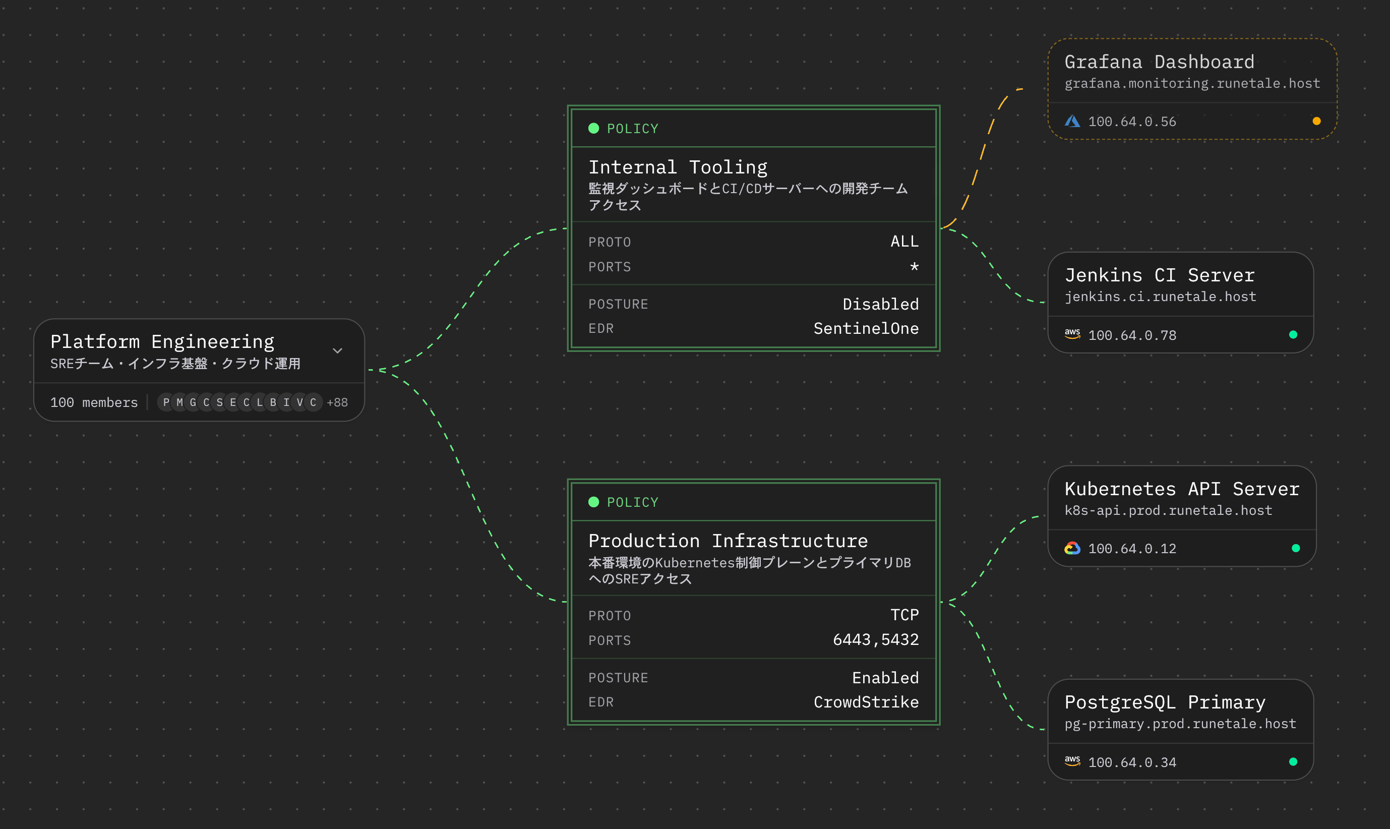
HENNGE Mesh Network helps IT departments regain control of their infrastructure. Transitioning away from conventional VPN setups facilitates the implementation of a Zero Trust framework. The service offers three primary advantages.

1. Reducing Attack Surfaces and Removing VPN Vulnerabilities
By moving away from VPN gateways, which often serve as entry points for ransomware and other cyber threats, HENNGE Mesh Network enables the creation of a Zero Trust environment through mesh-style communication between endpoints. Its approach significantly minimizes the internet-exposed attack surface, thereby easing the constant pressure on IT administrators to manage and respond to vulnerabilities.
2. Preventing Lateral Movement through Micro-segmentation
HENNGE Mesh Network supports “micro-segmentation,” which utilizes software to finely divide the communication range without requiring physical router adjustments. It prevents lateral movement—a common tactic in malicious attacks—based on the following principles:
- Principle of Least Privilege: Access rights are restricted by user ID or group, ensuring users can only reach the specific resources required for their work.
- Containment of Damage: If a single PC becomes infected with malware, software-based controls prevent the threat from spreading to other servers or terminals.
3. Establishing Governance through Integration with HENNGE One Identity Edition
- Seamless Integration with ID Management: HENNGE Mesh Network is provided as a network service within the HENNGE One Identity Edition, which is centered on Single Sign-On (SSO). ID management and network control are fully linked, ensuring IT governance.
- Intuitive and Easy Operation: Setting up access paths can be completed in just a few clicks from a browser-based dashboard. That allows IT system administrators to easily set up and manage the routes and services users can access, even without deep expertise in routing configurations.

Feature Enhancement Plans
HENNGE plans to implement the following enhancements for HENNGE Mesh Network sequentially:
- Further Integration with ID Management: If an employee’s departure or suspicious behavior is detected, “HENNGE Access Control,” HENNGE One’s ID management function, locks the ID and immediately revokes network access rights within the Mesh Network.
- Integration with Device Posture: If a threat or anomaly is detected on a user terminal by client-side EPP/EDR, communication can be disconnected based on pre-set conditions.
Availability and Service Delivery
- Release Date: Expected in October 2026 or later.
- Delivery Model: Provided as a service within the HENNGE One Identity Edition.
- Supported Platforms: Initial support for Windows and Linux; requires the installation of dedicated client software. Support for macOS, iOS, and Android is scheduled for a post-launch update.
About HENNGE One
HENNGE One is a cloud security service with the largest market share in Japan* that helps businesses boost productivity. While leveraging new technologies like SaaS is vital for productivity gains, businesses face challenges such as implementing zero-trust security.
To address these challenges, HENNGE One offers three editions: the Identity Edition, which centralizes and protects multiple system IDs for secure and efficient work; the DLP Edition, which prevents accidental leaks of scattered organizational information; and the Cybersecurity Edition, which safeguards companies from cyber-attacks through a comprehensive approach spanning technology, people, and processes.
It achieves zero-trust security through a holistic security service, which reduces the burden of implementation and operation, thereby fulfilling the liberation of technology.
URL: https://hennge.com/global/service/one/
About HENNGE K.K.
HENNGE K.K. is a SaaS company guided by the management philosophy of “liberation of technology to change the world,” dedicated to bridging the gap between advanced technologies and practical application. It develops and sells distinctive services: a cloud security service with the largest market share in Japan, HENNGE One, which offers comprehensive security, including single sign-on (SSO), access management, email security, and secure file sharing, alongside device management and protection based on zero trust principles; a cloud email distribution service, Customers Mail Cloud. Established in November 1996, HENNGE was listed on the Tokyo Stock Exchange (TSE) Mothers (now Growth) in October 2019.
The company name “HENNGE” is a portmanteau of the Japanese word for transformation, ‘HENNKA,’ and ‘CHALLENGE,’ signifying its commitment to embracing every change as an opportunity.
Company name: HENNGE K.K. (securities code: 4475)
Address: Daiwa Shibuya Square, 16-28 Nampeidaicho, Shibuya-ku, Tokyo
Representative: Kazuhiro Ogura (Representative Director, President and CEO)
URL: https://hennge.com/
*Ranked No. 1 for four consecutive years, from FY2021 to FY2024 (forecast), based on the ITR Market View: Identity and Access Management/Personal Authentication Cybersecurity Market 2025 IDaaS Market: Sales and Share by Vendor (ITR).
– Press Contact
HENNGE K.K.
Corporate Communication Division
Email: hennge-pr@hennge.com
TEL: 03-6415-3660
Person in charge: Ichishima, Yano
The names of companies, products, and services mentioned in this press release are trademarks or registered trademarks of HENNGE K.K. or other related organizations.